Telegram (AI) YouTube Facebook X
En
binance1_500

Биткоин-биржа Binance заморозила связанные с WEX счета

Крупнейшая по объему торгов криптобиржа Binance заморозила счета, на которые поступило 93 тысячи ETH из кошельков, связанных с проблемной торговой площадкой WEX. Об этом сообщает CoinDesk.

Счета были заморожены 25 октября, однако об этом стало известно лишь спустя несколько дней из твита главы Binance Чанпэна Чжао.

Незадолго до этого Twitter-пользователь John James написал о том, что с холодных кошельков WEX средства поступают на Binance, а это значит, что последняя способствует отмыванию похищенных у пользователей денег.

Меры были приняты в ответ на обращения пользователей WEX, которые уже долгое время не могут вывести свои средства. Им удалось отследить движение средств в блокчейне Ethereum и прийти к выводу, что 25 транзакций, которые поступали на Binance с августа по октябрь, были отправлены со связанных с WEX кошельков.

Пользователи обеспокоились тем, что WEX (преемница печально известной BTC-e) с июля этого года не предоставляет возможности вывода средств. В октябре российские пользователи обратились за помощью в правоохранительные органы.

По данным CoinDesk, средства не могут вывести «сотни пользователей WEX», судя по количеству участников в соответствующих Telegram-чатах. При этом в зоне риска оказались средства по меньшей мере на $18 млн.

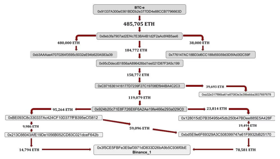
По мнению обратившихся в Binance пользователей WEX, первая транзакция на 485 705 ETH была осуществлена 29 июля прошлого года. По данным Etherscan, произведена она была с ранее принадлежащего BTC-e адреса. С него же в течение сентября 2017 — января 2018 посредством 32 транзакций на другой кошелек WEX, а также иные адреса были отправлены еще 480 тысяч ETH. После этого с одного из этих адресов средства постепенно поступали на кошелек биржи Binance.

Биткоин-биржа Binance заморозила связанные с WEX счета

Представитель Binance Лиа Ли отметила, что компания всегда расследует жалобы пользователей и приостанавливает доступ к аккаунтам, замеченных в подозрительной активности.

Напомним, в сентябре прошлого года печально известная биржа BTC-e перезапустилась на домене WEX.nz. В апреле стало известно, что WEX выплатила 20% от общей суммы по долговым обязательствам платформы BTC-e.

Спустя некоторое время криптовалюты на WEX начали торговаться по цене, гораздо выше равновесной. Однако беспокойство среди пользователей возросло еще больше, когда стало известно, что биржу собирается купить экс-боевик «ДНР» Дмитрий Хавченко.

Подписывайтесь на канал ForkLog в YouTube!

Подписывайтесь на ForkLog в социальных сетях

Telegram (основной канал) Facebook X
Нашли ошибку в тексте? Выделите ее и нажмите CTRL+ENTER

Рассылки ForkLog: держите руку на пульсе биткоин-индустрии!

Мы используем файлы cookie для улучшения качества работы.

Пользуясь сайтом, вы соглашаетесь с Политикой приватности.

OK